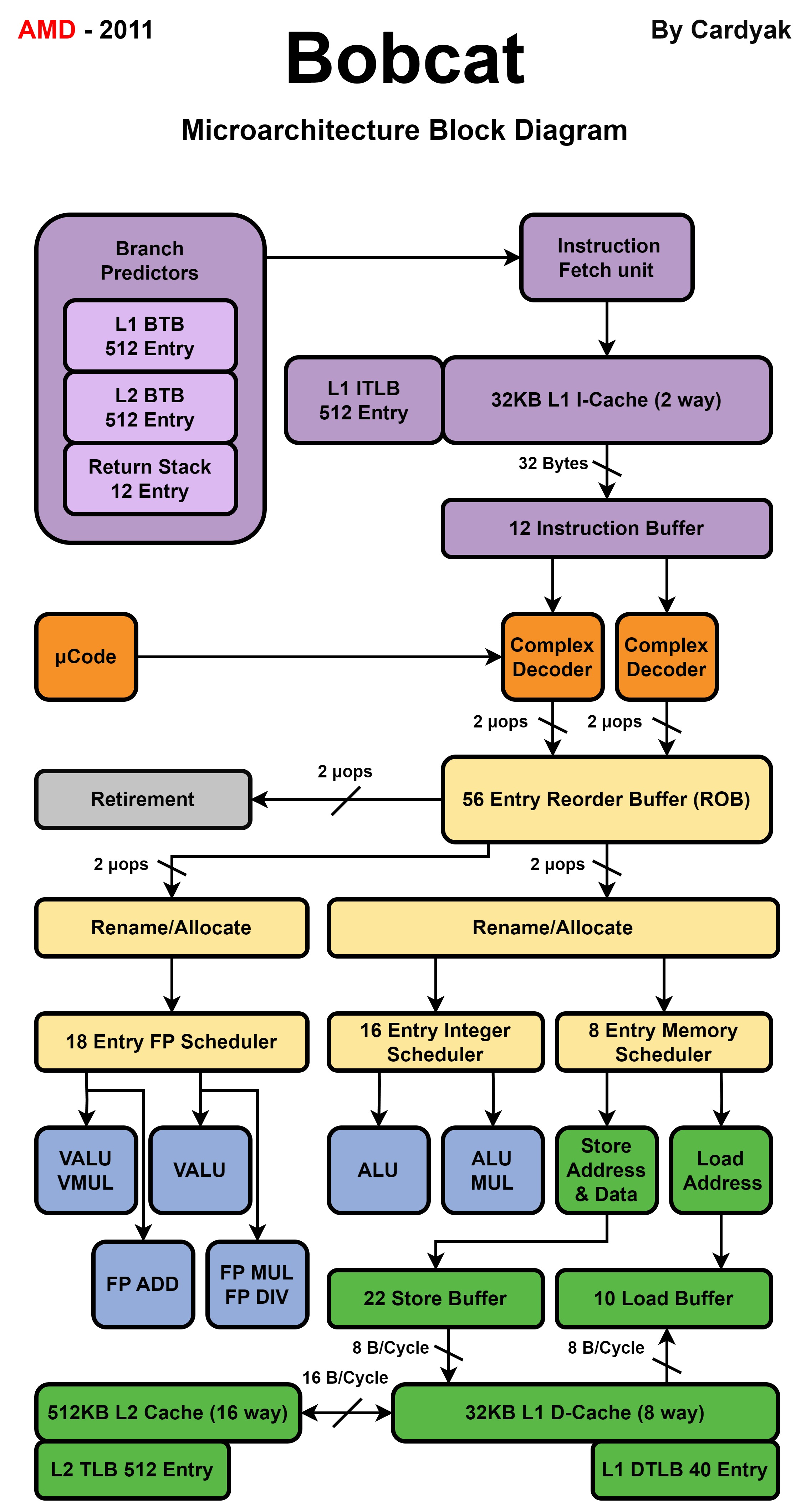
架构图来自 Cardyak_s Microarchitecture Block Diagram Images

2011 - Bobcat
Bobcat

2013 - Jaguar
Jaguar